May 23, 2026
May 23, 2026
📁May 22, 2026 – Title Plan Now Available Access the latest Instructor-Led Training (ILT) updates anytime at http://aka.ms/Courseware_Title_Plan to ensure you’re always working from the most current version. […]
May 23, 2026
Enhance your Marketplace listings with personalized guidance delivered through App Advisor. Powered by agentic capabilities trained on Microsoft best practices, App Advisor is a no-cost, self-service growth tool that scans and reviews your listings to provide clear, actionable […]
May 23, 2026
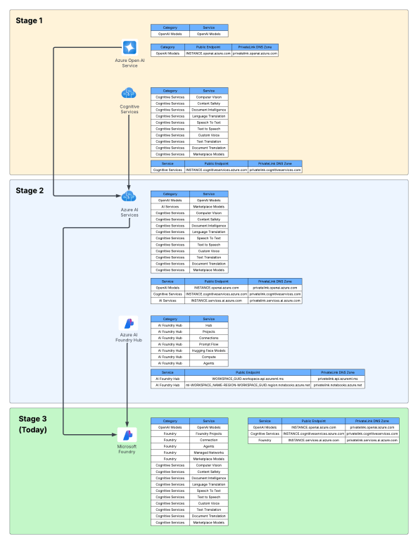
Guiding customers through their AI transformation is not just about delivering technology but shepherding them into a new era of AI-powered productivity. From migrations and modernization to innovation […]
May 23, 2026
Vendors are being challenged to help customers address these challenges not as a point-solution vendor but as an end-to-end security and AI platform partner. By integrating […]
May 23, 2026
Introduction In large-scale AI training clusters, congestion control is critical to maintaining high GPU utilization and low job completion times. Two key mechanisms in RoCEv2 (RDMA […]
May 23, 2026
At a glance — Native regular expression (regex) functions in T-SQL now accept varchar(max) and nvarchar(max) inputs of up to 2 MB across all seven regex functions, including the two […]
May 23, 2026
We just concluded Host your agents on Foundry, a three-part livestream series where we explored how to deploy and host Python AI agents on Microsoft Foundry: […]
May 23, 2026
Production AI is a moving target. Once you deploy an AI-powered agent, its behavior can shift without a single line of code being changed. As Microsoft’s […]
May 23, 2026
With Memorial Day weekend coming quickly, I wanted to get the second post to this series out before the knowledge my late nights with Red Eye […]
May 23, 2026
Identity is the backbone of modern cybersecurity. Every access decision carries risk, across employees, partners, devices, workloads, and an expanding set of AI-powered agents. But most […]
May 23, 2026
We’re pleased to announce the release of mssql-django 1.7.2, a patch release that ships three targeted bug fixes for the Django backend for Microsoft SQL Server […]


